大家好,又见面了,我是你们的朋友全栈君。
点击蓝字关注我们
免费注册地址
https://byet.host/
不要翻墙
是真的免费吗?
byethost.com是一个老牌的免费空间商,从2006年起就开始提供免费空间了,其免费服务非常稳定。申请过程非常简单,只是必须使用FireFox浏览器才能申请。申请后,Byethost 会将详细资料发送到你注册的邮箱。包括控制面板、FTP和MYsql 。
Byethost提供5500M 免费PHP空间 ,采用VistaPanel 管理面板。支持PHP5,FTP、WEB方式上传管理文件,每月200G流量,可以免费创建50个MySQL数据库,可以创建50个子网站,还可以绑定50个域名。还提供1个10M支持POP3、IMAP的免费邮箱。
搭建步骤
1、注册账号
![白嫖免费域名+免费服务器[通俗易懂]](https://javaforall.net/wp-content/uploads/2020/11/2020110817443450.jpg)
2、进行邮箱验证
![白嫖免费域名+免费服务器[通俗易懂]](https://javaforall.net/wp-content/uploads/2020/11/2020110817443450.jpg)
3、进入主页
链接地址在邮件中,例如我的地址是:http://www.beiwangshan.byethost11.com/,大家自己在邮箱中找。打开后是下图的话,就激活成功了。
![白嫖免费域名+免费服务器[通俗易懂]](https://javaforall.net/wp-content/uploads/2020/11/2020110817443450.jpg)
4、访问控制面板
接下来访问cPanel 中的地址(邮件中也把链接放上去了,复制到浏览器即可),登录名和密码都在邮件中,注意是cPanel 的账号和密码。在最下方可以设置控制面板的语言。
![白嫖免费域名+免费服务器[通俗易懂]](https://javaforall.net/wp-content/uploads/2020/11/2020110817443450.jpg)
6、同意条款
![白嫖免费域名+免费服务器[通俗易懂]](https://javaforall.net/wp-content/uploads/2020/11/2020110817443450.jpg)
7、密码修改
进入控制面板后,你可以考虑要不要修改密码,一般建议修改一下密码,但是一定要记住密码。
8、ftp软件下载
这个网站上提供可供免费30天的ftp软件,大家也可以去网上去下载别的软件,最好是那些开源的,操作方式也大同小异。
![白嫖免费域名+免费服务器[通俗易懂]](https://javaforall.net/wp-content/uploads/2020/11/2020110817443450.jpg)
9、ftp软件配置连接
大家按照我下面的截图填就可以,Protocol,填写邮件中的FTP Server的地址,用户名和密码填写FTP的用户名和密码即可。
![白嫖免费域名+免费服务器[通俗易懂]](https://javaforall.net/wp-content/uploads/2020/11/2020110817443450.jpg)
10、查看是否连接成功
如果出现下图,即为连接成功,连接成功后,直接删除里面的文件。
![白嫖免费域名+免费服务器[通俗易懂]](https://javaforall.net/wp-content/uploads/2020/11/2020110817443450.jpg)
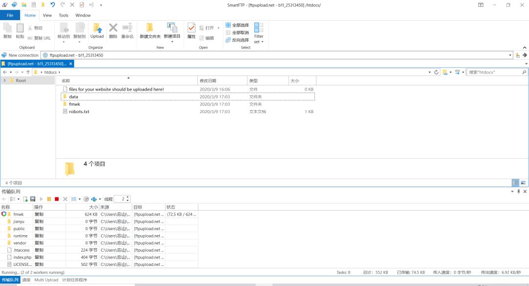
11、上传源码文件
这里可以自己上传源码,也可以直接在控制面板中配置,大家按照自己的喜欢来配置,这里演示自己上传源码。源码获取的办法有很多,自己百度就有很多,推荐是PHP的,并且一定要有后台,推荐两个个博客cms,wordpress,zblog。小编最后用的zblog。
![白嫖免费域名+免费服务器[通俗易懂]](https://javaforall.net/wp-content/uploads/2020/11/2020110817443450.jpg)
下载源码后直接解压,然后复制里面的文件到FTP软件中。直接复制粘贴到 htdocs 目录下
提示:
如果直接上传文件到 htdocs 目录下,访问的网址为:http://申请名.byethost11.com。
如果在htdocs下建立一个目录,将网站文件放在新建的目录下,则访问的网址为:http://申请名.byethost11.com/新建目录名
![白嫖免费域名+免费服务器[通俗易懂]](https://javaforall.net/wp-content/uploads/2020/11/2020110817443450.jpg)
13、新建数据库
等待文件都上传完之后,打开控制面板,新建数据库。
输入一个数据库的名字,我打算以后放wordpress(结果被墙了,于是换了zblog),所以先起这个名字吧。
然后我们看到数据库已经建立好啦,密码啥的都在邮件里面,大家一定记住啦
![白嫖免费域名+免费服务器[通俗易懂]](https://javaforall.net/wp-content/uploads/2020/11/2020110817443450.jpg)
![白嫖免费域名+免费服务器[通俗易懂]](https://javaforall.net/wp-content/uploads/2020/11/2020110817443450.jpg)
![白嫖免费域名+免费服务器[通俗易懂]](https://javaforall.net/wp-content/uploads/2020/11/2020110817443450.jpg)
14、回到主页,安装CMS
这个主页就是你申请的域名地址,比如小编的是:
http://www.beiwangshan.byethost11.com/
去到主页后,按照安装向导的提示进行配置安装,我这里只讲一个数据库的配置
![白嫖免费域名+免费服务器[通俗易懂]](https://javaforall.net/wp-content/uploads/2020/11/2020110817443450.jpg)
15、安装时的数据库配置
首先与自己建立的数据库名字对应
![白嫖免费域名+免费服务器[通俗易懂]](https://javaforall.net/wp-content/uploads/2020/11/2020110817443450.jpg)
mysql服务器地址按照这个填写。
![白嫖免费域名+免费服务器[通俗易懂]](https://javaforall.net/wp-content/uploads/2020/11/2020110817443450.jpg)
这里大家一一对应就好啦,这里注意一下,如果你写的名字在你系统的数据库中没有,那么他就会给你新建一个。最好还是填写自己已经建立好的。如果不成功,多试几次就好了
![白嫖免费域名+免费服务器[通俗易懂]](https://javaforall.net/wp-content/uploads/2020/11/2020110817443450.jpg)
16、前后端演示
接下来就交给大家自己去尝试吧,最后提醒大家,空间免费,记得随时备份。这上面也可以绑定自己域名,怎么搞怎么方便,看大家的啦
![白嫖免费域名+免费服务器[通俗易懂]](https://javaforall.net/wp-content/uploads/2020/11/2020110817443450.jpg)
![白嫖免费域名+免费服务器[通俗易懂]](https://javaforall.net/wp-content/uploads/2020/11/2020110817443450.jpg)
17、访问小编网站,查看效果
扫描二维码前往
![白嫖免费域名+免费服务器[通俗易懂]](https://javaforall.net/wp-content/uploads/2020/11/2020110817443450.jpg)
安装过程中如果有任何问题
扫描上方二维码咨询
记得分享哦!
亲爱朋友 扫描下方二维码关注我的公众号,每天分享精彩内容,更有项目源码
![白嫖免费域名+免费服务器[通俗易懂]](https://javaforall.net/wp-content/uploads/2020/11/2020110817443450.jpg)
发布者:全栈程序员-站长,转载请注明出处:https://javaforall.net/127404.html原文链接:https://javaforall.net
