刷新缓存服务CDO
一、定位到指定CDO
(使用指定CDO作为父类添加SubClass)
如下图所示

1. 打开Designer,打开CDOs窗体,点击find
2. 在弹出的窗口输入‘V4_Security’
3. 选中V4_Security
4. 点击Select
二、在指定的CDO创建SubClass

1. 在第一步定位的CDO上右击
2. 然后点击‘Add Subclass’
三、为需要新建的CDO设置基本信息



1. 设置CDO的名称为‘V4_Logout’
2. 设置CDO的描述为‘RefreshCache’
3. 点击‘Details’
4. 取消Modeling Service勾选
5. 点击OK
6. 点击‘Create’,创建服务CDO
四、定位到需要添加CLF的位置

1. 在第三步添加的CDO中选择打开Event窗体
2. 选中‘AfterExcute’
3. 点击右侧的Attach CLF
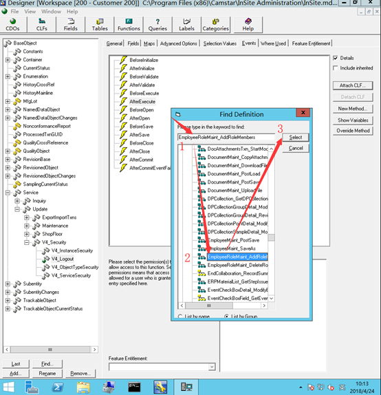
五、添加指定的CLF

1.在弹窗中输入‘EmployeeRoleMaint_AddRoleMembers’
2.选中‘EmployeeRoleMaint_AddRoleMembers’CLF
3.点击‘Select’
六、为CLF中方法设置参数

1. 选中新增CLF中的‘Security_RefreshCaches’方法
2. 勾选‘Details’
3. 设置参数UserName的值为‘Employee.Name’
发布者:全栈程序员-站长,转载请注明出处:https://javaforall.net/232496.html原文链接:https://javaforall.net
