近日,崇州市正式上线基于新一代OPENCLAW技术架构开发的“政务小龙虾”智能政务助手,标志着崇州市“政务服务”迈入以智能化为核心驱动的新阶段。
据介绍,崇州市借助 OpenClaw开启“养虾”之路,仅14天时间,这只从不会查通讯录的“小白”智能体,就成长为包含 8 个 Agent的智能“团队”,不仅能7×24小时自动工作,还能实现自我迭代,完成复杂的工作协同。该应用成功突破了传统政务智能体仅能简单问答的局限,实现了服务能力从“答疑”到“协同办事”的跨越式升级。

三大核心亮点 贴心又高效
据悉,“政务小龙虾”智能体展现出三大核心能力亮点。
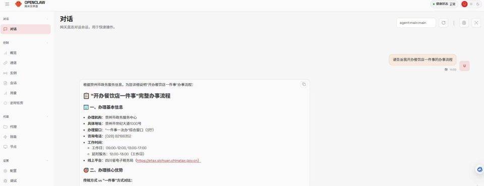
一是实现从“能回答”到“能参谋”的跨越。 该助手可对复杂办事流程进行精细化、颗粒化拆解,为企业和群众提供清晰的“导航式”指引。同时,它能高效分析处理海量民生诉求数据,精准识别社会关注焦点,为政府决策提供有力的数据支撑和风险预判。
二是推动从“人工审”到“智能核”的变革。 借助先进的图像识别与智能比对技术,该助手可实现材料的“分钟级”预审,将审批效率提升2-3倍,显著减轻了窗口压力,让工作人员能更专注于复杂业务办理。
三是完成从“凭经验”到“靠数据”的转型。 该助手如同一个“政务数据大脑”,能实时汇聚分析全市办事数据,精准定位流程堵点与材料出错高频环节,推动政务服务优化从“经验驱动”转向“数据驱动”。
在民生诉求处理岗位,“政务龙虾”化身专业分析员,一改以往人工逐条查看、分类民意诉求的低效模式,能自动处理海量投诉和建议,快速梳理出核心问题,精准识别民众关注焦点和高频问题区域,甚至Agent 智能体能提前预判潜在的社会风险,为政务决策提供数据支撑,让民生诉求处理更高效、更精准。

在卫生许可办理窗口,“政务龙虾”变身贴心辅导员,用大白话与办事群众沟通,根据办理主体的不同(如理发店、健身房),主动告知所需准备的材料,还能协助预审表格,避免群众因材料不齐、表格填写错误反复跑腿。据了解,引入“政务龙虾”后,卫生许可审批效率提升2-3倍,既分流了窗口的咨询压力,也让工作人员能聚焦复杂业务办理,实现政务服务的提质增效。
崇州市行政审批局副局长吕刚表示,上线“政务小龙虾”是崇州深化数字政府建设、优化营商环境的关键一步。未来,在确保安全可控的前提下,崇州市计划将智能助手的服务能力延伸至更多办事窗口,并深度融入12345便民服务热线体系,推动民生问题处置从“被动响应”向“主动治理”转变,让数字技术真正服务于民、造福于民,持续描绘更聪明、更高效、更有温度的数字政府新图景。
发布者:全栈程序员-站长,转载请注明出处:https://javaforall.net/273339.html原文链接:https://javaforall.net
